Risk Manager: How do I complete a compliance check or activity from the library?

Overview

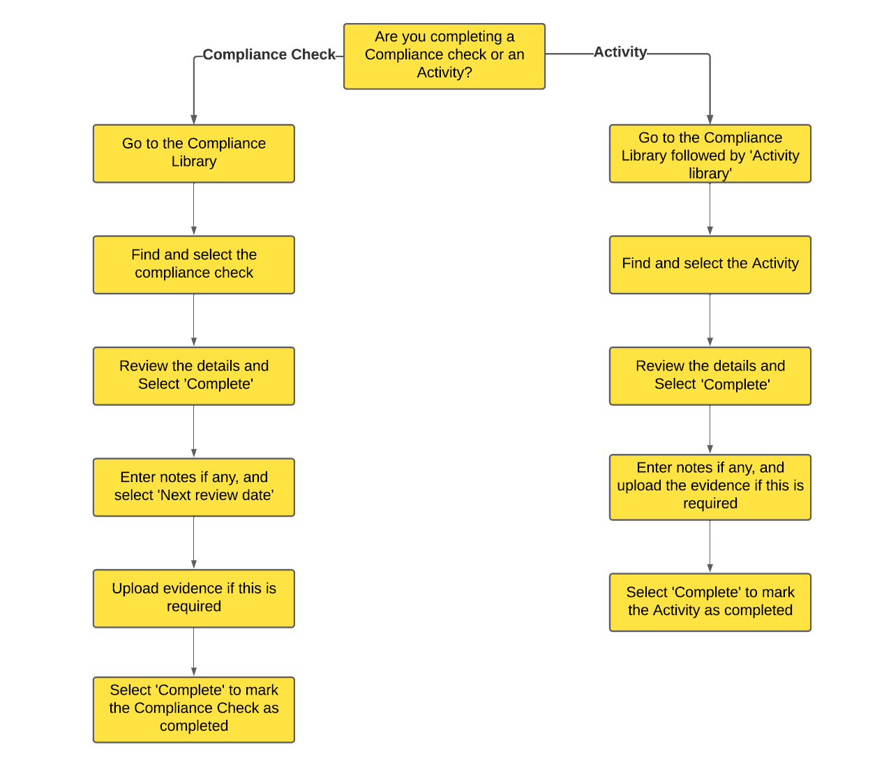
This article shows you how to complete a compliance check or activity from the library through the Compliance module in Risk Manager.

Instructions

Follow the steps in this flowchart to complete a compliance check or activity from the library (select to enlarge):

A Compliance Check or an Activity can only be completed once it is in the days before to notify period, prior to the due date. A Compliance Check or an Activity cannot be completed to ensure you don't bypass the schedule set by your organisation

Related information

Attachments

Select the file below for a printable version of this FAQ:

Updated

Was this article helpful?

0 out of 0 found this helpful

Have more questions? Submit a request